Skip to main content
Participant
July 17, 2022
Answered

クラウドストレージでいっぱいです。と表示されます。

  • July 17, 2022
  • 1 reply
  • 4646 views

premium rushを使っています。クラウドストレージがいっぱいです。古いプロジェクトを削除して空き容量を増やしてください。と表示されます。古いプロジェクトを整理し削除しましたが毎回表示されます。どうしたら良いでしょうか?

    This topic has been closed for replies.
    Correct answer r360studio Kazue Mori

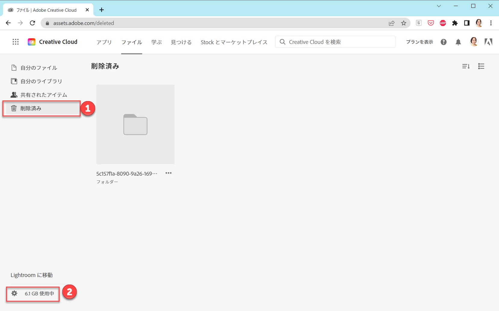
    友博5E45 さん、こんにちは。

     

    Premiere Rush上で削除したプロジェクトは、クラウドストレージの「削除済み」❶フォルダに入ります。

    クラウドストレージの削除済み
    https://assets.adobe.com/deleted

     

    にブラウザでアクセスして、ここにデータが残っているようであれば「完全に削除」すると、ストレージの空き容量が増えます。

     

    クラウドストレージの空き容量は、この画面右下❷に表示されています。

     

    クラウドストレージから完全にファイルを削除する方法、クラウドストレージ全般の説明については、次のページを参照ください。

     

    【クラウドストレージからファイルを完全に削除】
    https://helpx.adobe.com/jp/creative-cloud/help/delete-files-permanently.html

     

    【Creative Cloud ファイルストレージと割り当て】
    https://helpx.adobe.com/jp/creative-cloud/kb/file-storage-quota.html

     

    こちらが、ヒントになりましたら幸いです。
    .

    1 reply

    r360studio Kazue Mori
    Community Expert
    r360studio Kazue MoriCommunity ExpertCorrect answer
    Community Expert
    July 17, 2022

    友博5E45 さん、こんにちは。

     

    Premiere Rush上で削除したプロジェクトは、クラウドストレージの「削除済み」❶フォルダに入ります。

    クラウドストレージの削除済み
    https://assets.adobe.com/deleted

     

    にブラウザでアクセスして、ここにデータが残っているようであれば「完全に削除」すると、ストレージの空き容量が増えます。

     

    クラウドストレージの空き容量は、この画面右下❷に表示されています。

     

    クラウドストレージから完全にファイルを削除する方法、クラウドストレージ全般の説明については、次のページを参照ください。

     

    【クラウドストレージからファイルを完全に削除】
    https://helpx.adobe.com/jp/creative-cloud/help/delete-files-permanently.html

     

    【Creative Cloud ファイルストレージと割り当て】
    https://helpx.adobe.com/jp/creative-cloud/kb/file-storage-quota.html

     

    こちらが、ヒントになりましたら幸いです。
    .

    Participant
    July 17, 2022

    解決できました!ありがとうございます!!!