DNG Converter 9.12.1 Doesn't see D850 RAW Files
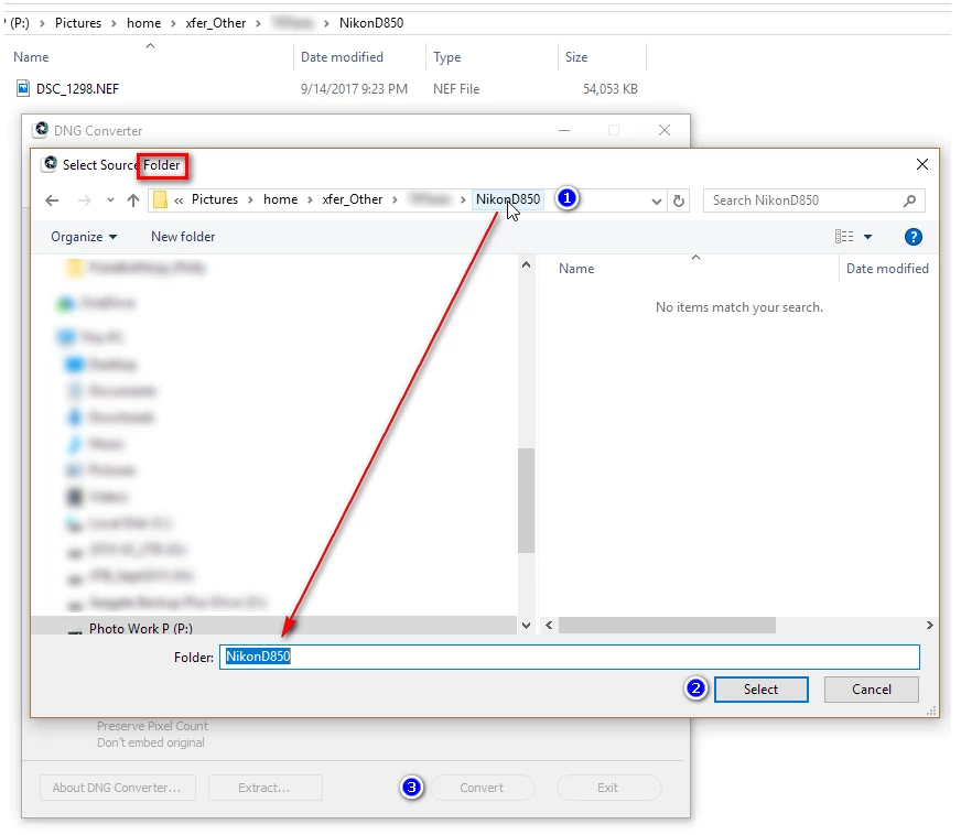
Hi - I just tried DNG Converter 9.12.1 on Win 8.1 and Win 10 and neither (2 different computers) can see the RAW files. I've tried it will uncompressed RAW L and lossless compressed RAW L files, both when the files are on the hard drive and when they're on the XQD card reader via USB. I've attached screenshots of what it looks like. Help please? Thanks.



