install cf9 32bits on Win 7 64bits
Is this possible ?
Installation of CF9 32 bits on Win7 64bits ?
I did it, with CGI and ISAPI for IIS7.
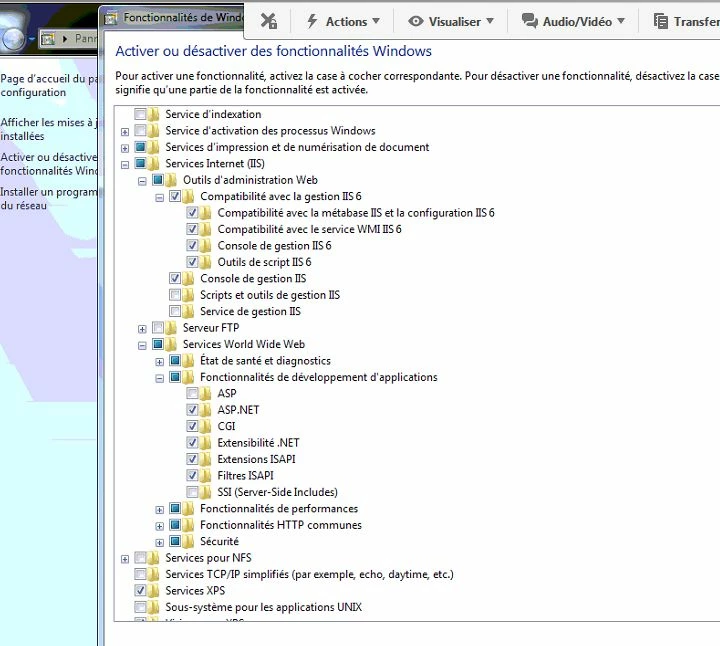
IIS 7 is OK, (http://127.0.0.1 is correct)
After CF9 install, I ran the WebServer ConfigurationTool
http://127.0.0.1 gives an error 500 :
then I uninstall C F9 , now I have a 404.2 error
I looked in install recommandation on the web (google).
I think I did the right way.
Then I am wondering if this is a question of 32bits and 64 bits ?
Thanks for urgent Help.
(I have an other PC with CF9 32bits on Win7 32bits, it is OK
and a CF9 64bits on Windows serveur 2008 64bits, it is OK)
Pierre.
