Multiple duplicate remote files
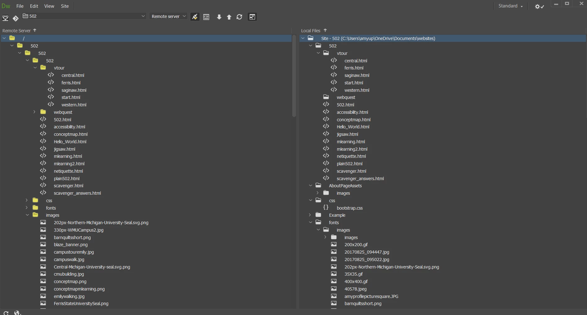
I have a student that keeps having the same issue where she is seeing multiple duplicate remote files show on the remote side but not on the local side. What causes this action? See image below:

I have a student that keeps having the same issue where she is seeing multiple duplicate remote files show on the remote side but not on the local side. What causes this action? See image below:

As we went through her files, I found her remote set up correctly (from what I could see). I do not have back end access to the remote server files. I am wondering if "dragging" a folder over caused this duplication? I have seen this duplication in other student files. We removed the sub folders by deleting them in the remote server. Not sure if this solved the underlying issue but it worked for now and we can see the correct path to her websites.
Already have an account? Login
Enter your E-mail address. We'll send you an e-mail with instructions to reset your password.