Points total bug in Captivate?
- January 13, 2022
- 2 replies
- 131 views
Hi,
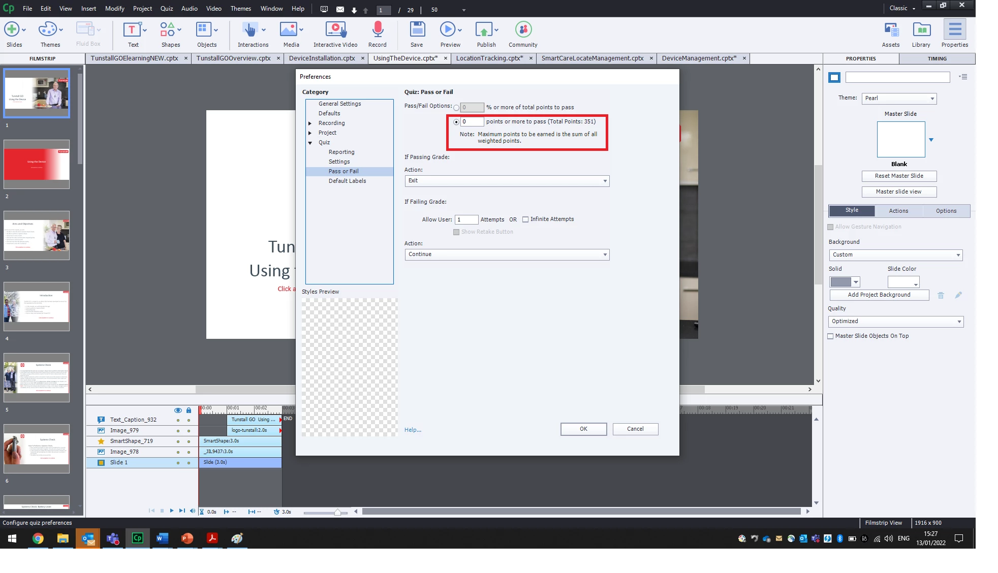
So my issue is I have a project with 351 scorable points and nothing showing on the Advanced interaction menu (seen below). So I used to have click boxes that had a value assigned for the quiz so that if a user clicks it adds one point then once they reach the end and they have accumulated all the points the quiz is "Complete" and they can move onto the next module on the LMS. I am well aware of the pass once all slides have been viewed but this project has been modified that many times to try and get it to work on the LMS I have obviously done something wrong.
After deleting all of the slides with click boxes and assigned point values its STILL showing the 351 points even though there are NO scorable points in the entire project. PLEASE HELP!
I really need to finish this work by today and ive been trying for two days to no avail!
Thanks
See below the advanced interaction and the pass/fail rate in the quiz setings page.
