Premiere Elements 2022 stops saving video
It doesn't seem to be possible to export the project in Premiere Elements 2022 (MP4 H.264 2160p).
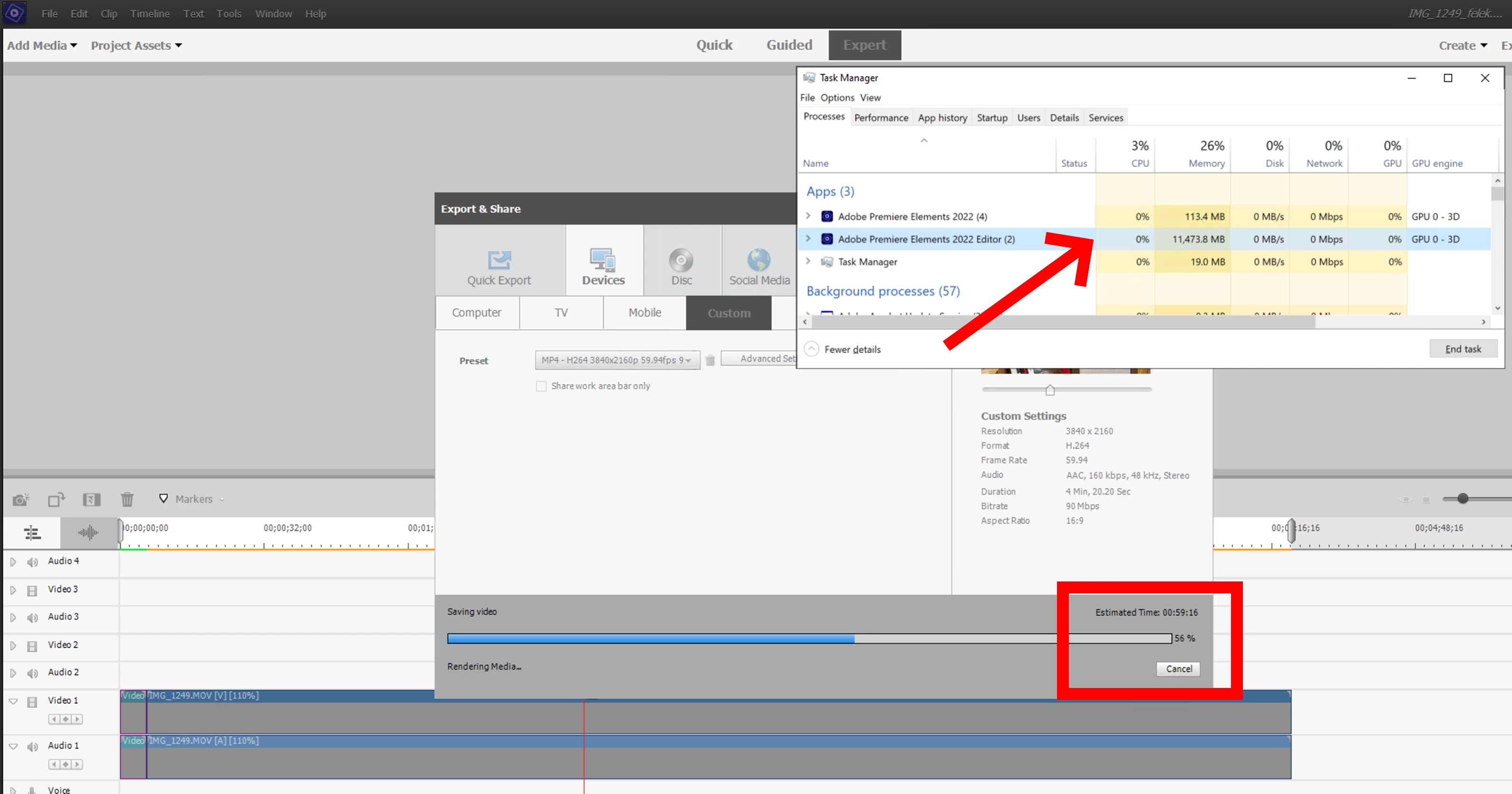
Saving video stops at certain percentage and then there's no activity even if Estimated Time timer counts down.
There' no CPU, GPU or disk activity. Timer goes down to few seconds and it stops, nothing happens. Cancelling operation also doesn't work.
See screenshots attached.
I've tried with and without GPU acceleration enabled (GTX 1070) in Edit -> Preferences.
(progress 56%, Estimated Time: 00:59:16)

(progress 56%, Estimated Time: 00:00:05)


