Participant
April 21, 2020
Answered
SOLVED Premiere Elements 11 crashes with KERNELBASE.DLL when opening Transitions or Effects
- April 21, 2020
- 1 reply
- 585 views
Hi,
I've been using Premiere Elements 11 for quite some years now. All went fine until two weeks ago. Nothing changes to my hardware config or drivers, but when I try to open the Transitions pane or the Effects pane, the program just quits.
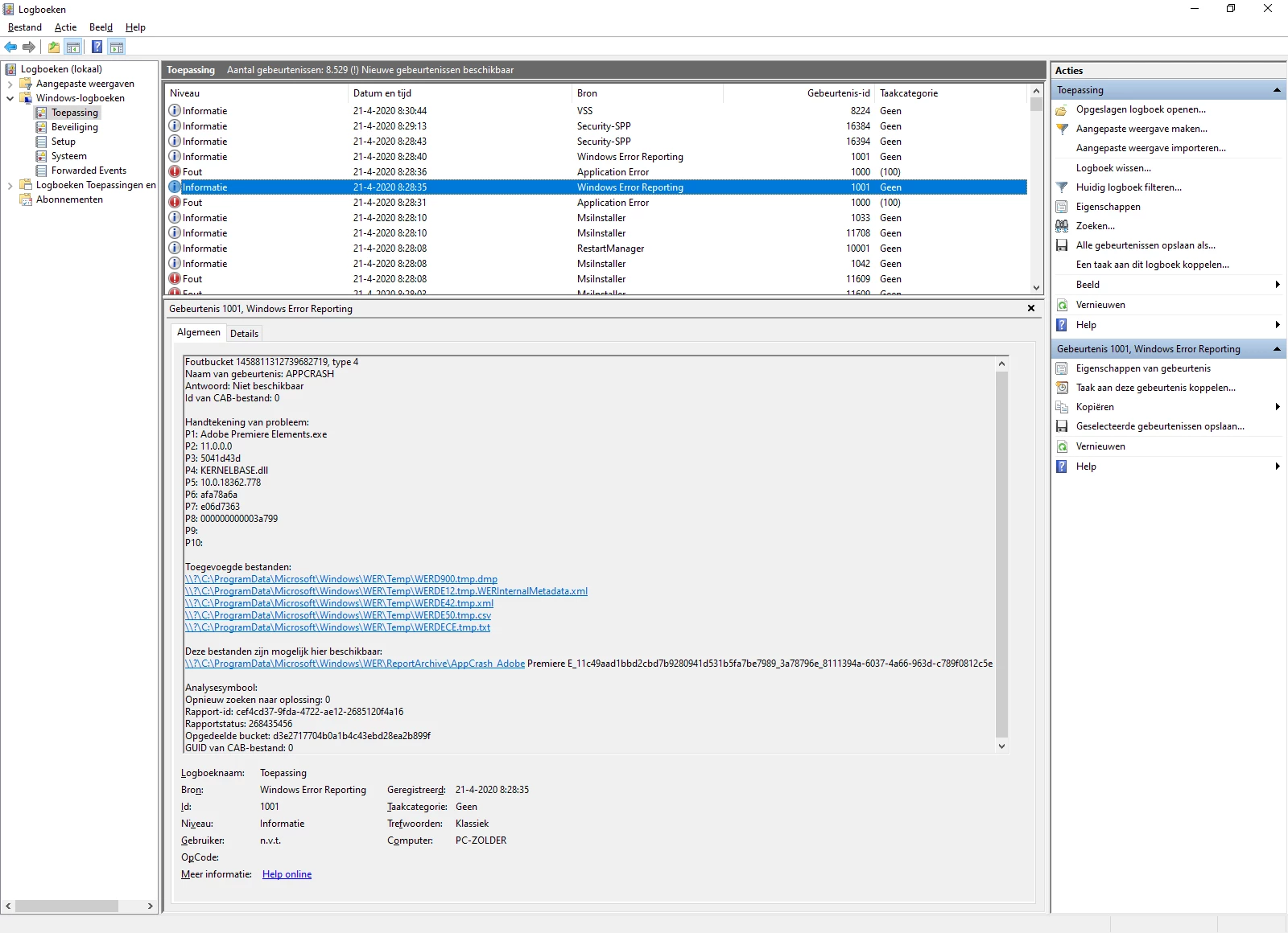
- Looking into the Event viewer shows a fatal application error related to KERNELBASE.DLL.
- Tried uninstalling and reinstalling, but that didn't do the trick.
- Tried removing the standard windows driver for my ATI Radeon 4600 (yes, I know, it's old) and replace it with the ATI version (Legacy). Didn't do the trick.
- Created a dump of the crash to a .dmp file, but don't know how to analyse these 😉 Files are located here.
My operating system is Windows 10.
Anybody who can help me out?
