Checkbox checked, then two other checkboxes become both unchecked and disabled/read-only
Hi
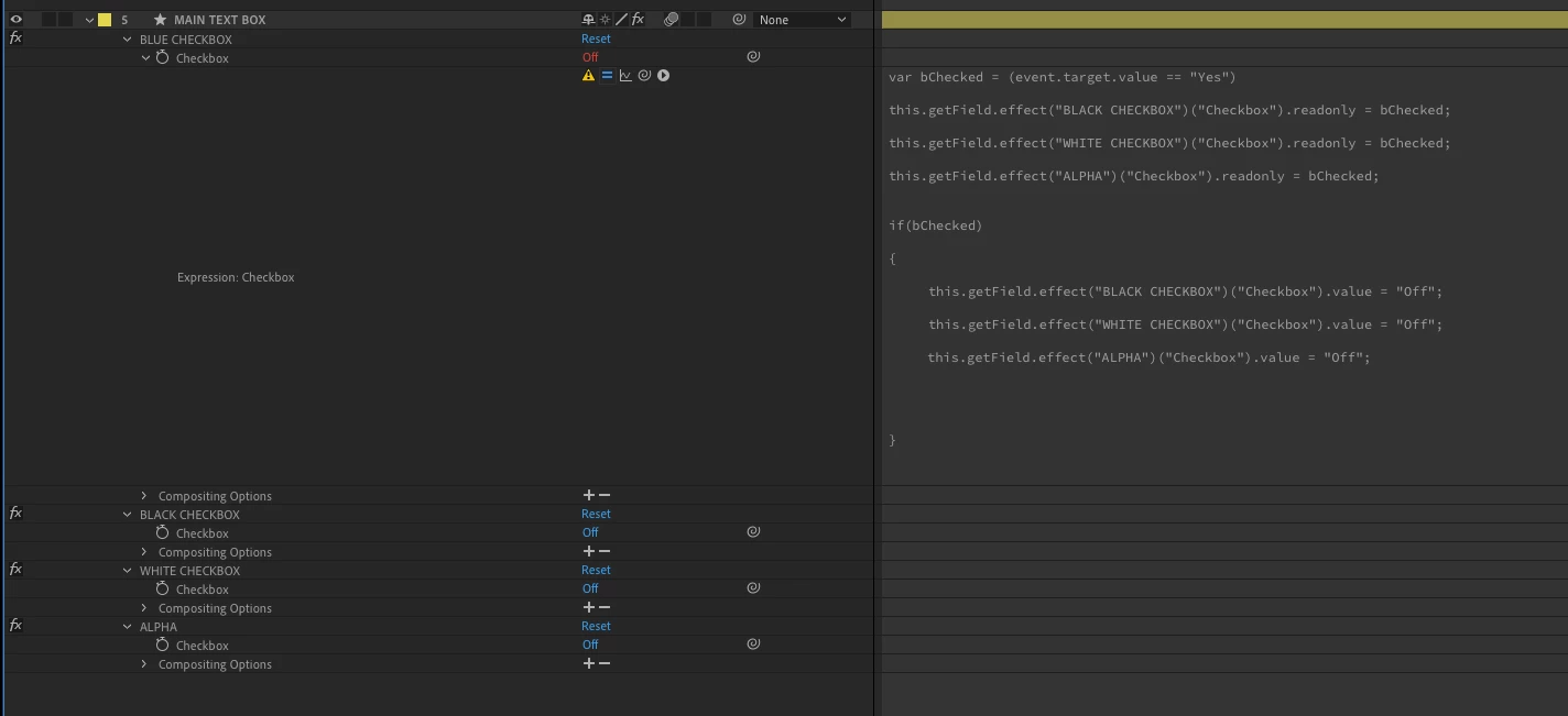
In my pdf form I have three checkboxes named: checkbox1, checkbox2 and checkbox3.
I wish the following to happen:
If checkbox1 is checked, then checkbox2 and checkbox3 become unchecked/cleared (if they were previously checked), but at the same time checkbox 2 and checkbox3 also become disabled/read-only (by disabled I mean not checkable, not clickable, just read-only).
I have a javascript that does kind of the opposite (which I earlier got help with on this forum on a similar but different case).
It looks like this: checkbox1 checked then checkbox2 and checkbox 3 become checked and disabled/read-only.
And the script for this looks like this:
on the MouseUp script for "checkbox1".
this.getField("checkbox2").value = event.target.value;
this.getField("checkbox2").readonly = (event.target.value == "Yes");
this.getField("checkbox3").value = event.target.value;
this.getField("checkbox3").readonly = (event.target.value == "Yes");
So as a rookie I have tried to experiment with this script as a base but no solution so far.
Appreciate your help on this
/Dennis
