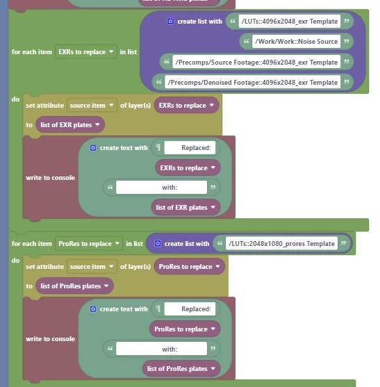
Automation Blocks - Set Attribute (source item)
I'm creating a script that replaces footage with other footage and have encountered what I'm hoping is a "my problem" and not a bug.
I've a template project that has actual footage in it that is the used in varous places in the project.

And this works sucessfully with the following blocks

The 2048x1080 footage (source item) get replaced as expected.
However, when I tried to simplify things and reduce my template comp by using "Placeholders" or "Solids" in the project window of a different template file.

Using the following script block...

I get the following error message.

Am I stuck with using actual footage to make these templates work? I only ask cause I have to have template footage that can be somewhat large on occasion rather than using internal Solids or Placeholders.
Thanks as always.
