Create a Text font size based on comp size with Automation Blocks?
Hello, I am trying to make a tool: Create a Text font size based on comp size.
For example: comp is 540px = Font size: 105px. Not change the Scale property. Find the font size given the Width and Height of comp and length of the string.
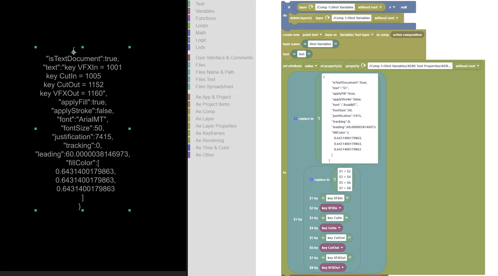
I searched forums and found this script code, and it's working perfectly on the already created text layers.
I tried to make it with Automation Blocks, but it did not work correctly.
Can you help to make this happen?
Thank you
