How to Add Bounce to a Text Animator with Timing
I’m trying to figure out how to add bounce/overshoot to text animations while maintaining the ability to control their timing with keyframes.
The goal of this is to be used when a person is talking, and bring in the text as they talk. Since people don’t talk in perfect rhythm, the ability to control the timing of the words is key.
Below are two examples:
This first one is a normal text animation with a range selector where the words come in at different times.

There is no overshoot or bounce on this version but I have the ability to control the timing of the animation with keyframes.
Here is the layer properties for this example:

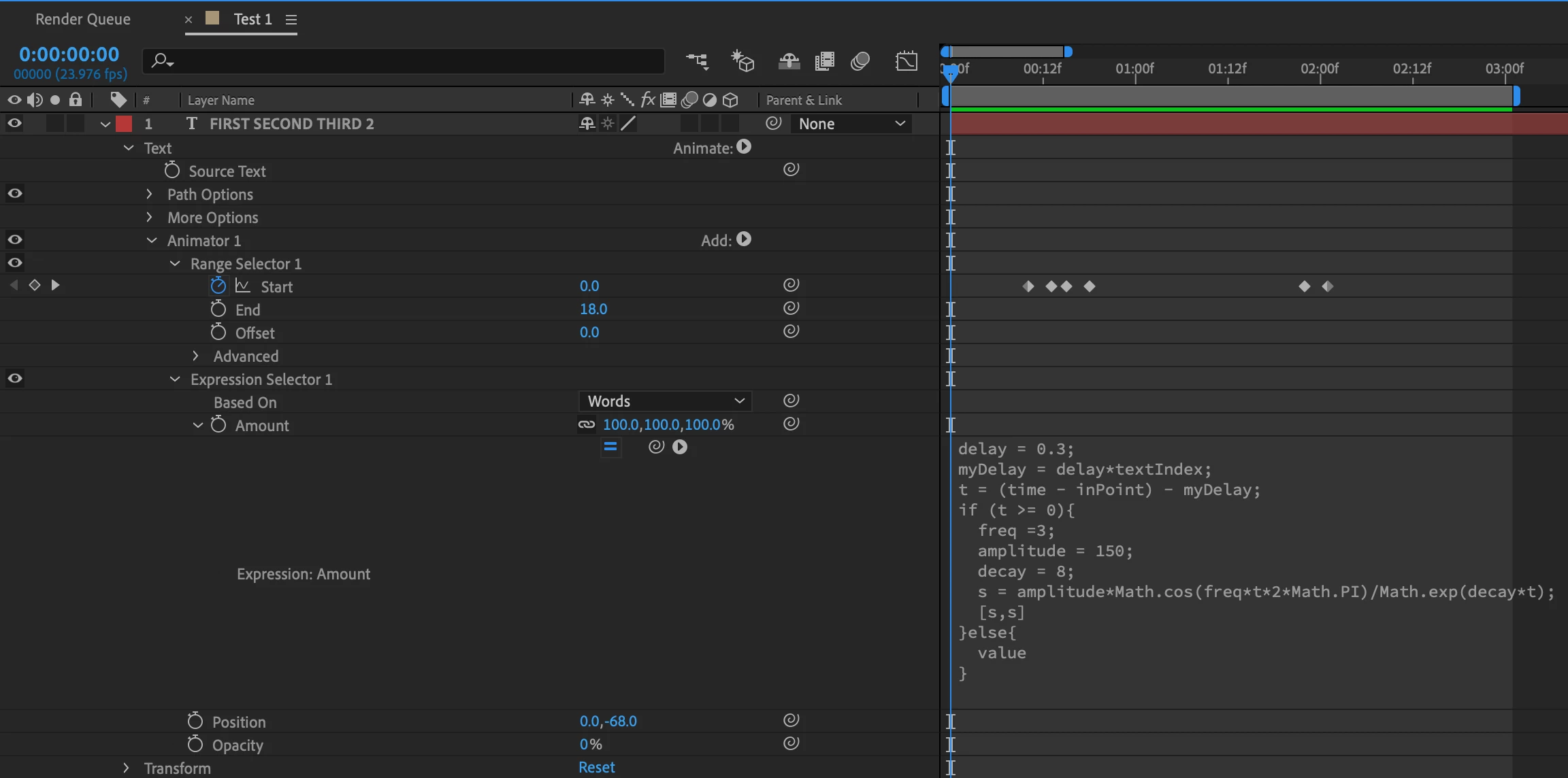
This second one is what I would like the animation to look like.

This is the layer properties for this example:

Does anyone have any advice on how to combine these two gifs to be able to have a Text Animator with bounce/overshoot and the ability to control the animation timing?
Thank you!

