Answered
Сhrome extension
Hello everybody.
Where can I disable the chrome extension installation request in Acrobat Customization Wizard DC?

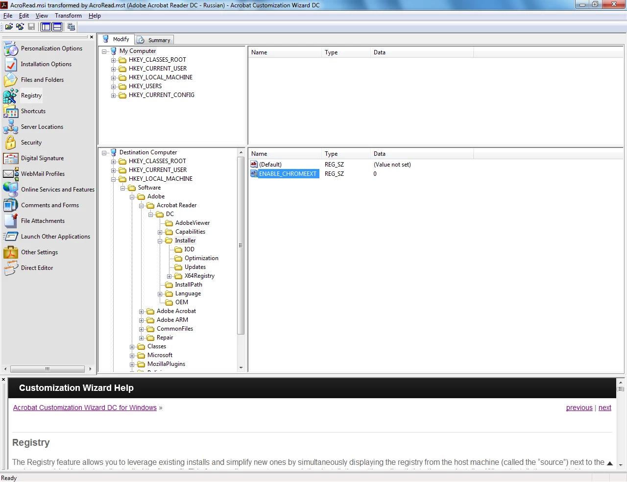
Hello everybody.
Where can I disable the chrome extension installation request in Acrobat Customization Wizard DC?

Ok, I solved this question myself

Already have an account? Login
Enter your E-mail address. We'll send you an e-mail with instructions to reset your password.