Crashing my computer and shutting it down
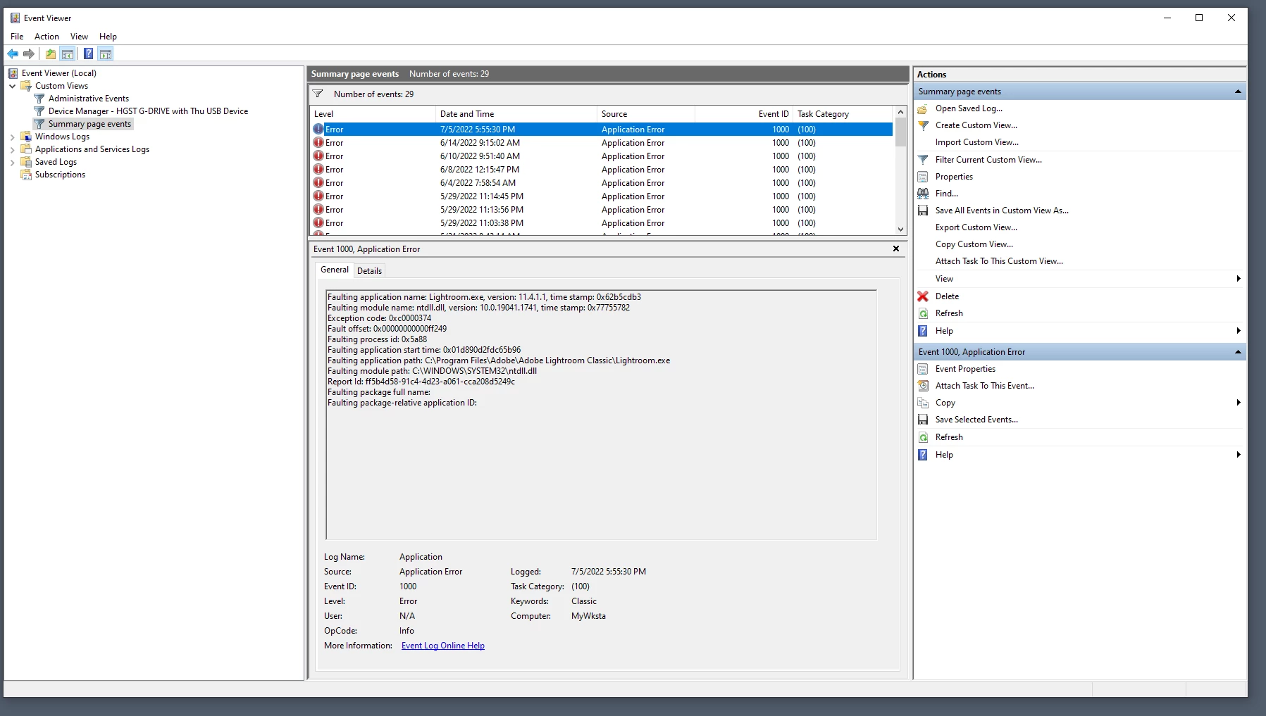
Both Lightroom and Photoshop keep crashing and shutting down my laptop. I use a very high quality laptop. I have used other softwares to see if its the computer but they have not crashed or shut down my laptop. I even tried gaming and streaming to see if it would crash, but nothing, works perfectly fine. So it has to be the Adobe software. Im using Bridge, Photohshop and Lightroom and I use them together. I have a i7, 16gbram, and a high graphics card. I have a lot of memory space to not crash and a brand new SSD. So it HAS to be the software. I have seen that this person also has had the same problem.
I have spent the last 24 hours online with various agents at Adobe who cannot resolve the problem. They have fresh installed the apps more than once. They have reinstalled my drivers for my GPU several times. Every other app on my computer and web browsing are all fine.
The last agent rolled back my apps to older versions but that has not resolved the issue.
Please help urgently...
Adobe Photoshop Version: 22.0.0 20201006.r.35 2020/10/06: 4587a1caa63 x64
Number of Launches: 25
Operating System: Windows 10 64-bit
Version: 10 or greater 10.0.19041.1806
System architecture: Intel CPU Family:6, Model:14, Stepping:9 with MMX, SSE Integer, SSE FP, SSE2, SSE3, SSE4.1, SSE4.2, AVX, AVX2, HyperThreading
Physical processor count: 4
Logical processor count: 8
Processor speed: 2808 MHz
Built-in memory: 16250 MB
Free memory: 8919 MB
Memory available to Photoshop: 14866 MB
Memory used by Photoshop: 60 %
ACP.local Status:
- SDK Version: 1.34.1.4
- Core Sync Status: Reachable and compatible
- Core Sync Running: 5.12.0.35
- Min Core Sync Required: 4.3.28.24
ACPL Cache Config:
- Time to Live: 5184000 seconds
- Max Size: 20480 MB
- Purge Percentage: 50%
- Threshold Percentage: 85%
- Purge Interval: 300 seconds
Native GPU: Enabled.
Manta Canvas: Enabled.
Alias Layers: Disabled.
Modifier Palette: Disabled.
Highbeam: Enabled.
Image tile size: 1024K
Image cache levels: 4
Font Preview: Medium
TextComposer: Latin
Display: 1
Display Bounds: top=0, left=0, bottom=1080, right=1920
OpenGL Drawing: Enabled.
OpenGL Allow Old GPUs: Not Detected.
OpenGL Drawing Mode: Advanced
OpenGL Allow Normal Mode: True.
OpenGL Allow Advanced Mode: True.
NumGLGPUs=1
NumCLGPUs=2
NumNativeGPUs=2
glgpu[0].GLVersion="2.1"
glgpu[0].IsIntegratedGLGPU=0
glgpu[0].GLMemoryMB=4018
glgpu[0].GLName="NVIDIA GeForce GTX 1050 Ti/PCIe/SSE2"
glgpu[0].GLVendor="NVIDIA"
glgpu[0].GLDriverVersion="31.0.15.1659"
glgpu[0].GLDriver="C:\Windows\System32\DriverStore\FileRepository\nvdmi.inf_amd64_7efdce2c583d3fe8\nvldumdx.dll,C:\Windows\System32\DriverStore\FileRepository\nvdmi.inf_amd64_7efdce2c583d3fe8\nvldumdx.dll,C:\Windows\System32\DriverStore\FileRepository\nvdmi.inf_amd64_7efdce2c583d3fe8\nvldumdx.dll,C:\Windows\System32\DriverStore\FileRepository\nvdmi.inf_amd64_7efdce2c583d3fe8\nvldumdx.dll"
glgpu[0].GLDriverDate="20220623000000.000000-000"
glgpu[0].GLRenderer="NVIDIA GeForce GTX 1050 Ti/PCIe/SSE2"
glgpu[0].HasGLNPOTSupport=1
glgpu[0].CanCompileProgramGLSL=1
glgpu[0].GLFrameBufferOK=1
clgpu[0].CLPlatformVersion="OpenCL 3.0 CUDA"
clgpu[0].CLDeviceVersion="3.0"
clgpu[0].IsIntegratedCLGPU=0
clgpu[0].CLMemoryMB=4294
clgpu[0].CLName="NVIDIA GeForce GTX 1050 Ti"
clgpu[0].CLVendor="NVIDIA"
clgpu[0].CLBandwidth=9.700000e+10
clgpu[0].CLCompute=951.833422
nativegpu[0].NativeName="7308:NVIDIA GeForce GTX 1050 Ti"
clgpu[1].CLPlatformVersion="OpenCL 3.0 "
clgpu[1].CLDeviceVersion="3.0"
clgpu[1].IsIntegratedCLGPU=1
clgpu[1].CLMemoryMB=6815
clgpu[1].CLName="Intel(R) HD Graphics 630"
clgpu[1].CLVendor="INTEL"
clgpu[1].CLBandwidth=1.400000e+10
clgpu[1].CLCompute=183.517142
nativegpu[1].NativeName="22811:Intel(R) HD Graphics 630"
License Type: Subscription
Serial number: 96040444674179783105
GUIDBucket:Composite Core (enable_composite_core): onComposite Core GPU (comp_core_gpu): offComposite Core UI (comp_core_ui): offDocument Graph (enable_doc_graph): off
Application folder: C:\Program Files\Adobe\Adobe Photoshop 2021\
Temporary file path: C:\Users\CARMEN~1\AppData\Local\Temp\
Photoshop scratch has async I/O enabled
Scratch volume(s):
D:\, 931,4G, 172,5G free
Required Plugins folder: C:\Program Files\Adobe\Adobe Photoshop 2021\Required\Plug-ins\
Primary Plugins folder: C:\Program Files\Adobe\Adobe Photoshop 2021\Plug-ins\
Installed components:
A3DLIBS.dll A3DLIB Dynamic Link Library 9.2.0.112
ACE.dll ACE 2020/09/05-01:11:23 79.623884 79.623884
AdbePM.dll PatchMatch 2020/09/29:17:00:06 1.624362 1.624362
AdobeLinguistic.dll Adobe Linguisitc Library developer.633ca06620e3b28a3ccee5d61e3e97bd84fe66b3
AdobeOwl.dll Adobe Owl 5.5.0
AdobePDFL.dll PDFL 2020/08/08-01:12:48 79.395135 79.395135
AdobePDFSettings.dll Adobe PDFSettings 1.07
AdobePIP.dll Adobe Product Improvement Program 8.1.0.68.49183
AdobeSVGAGM.dll AdobeSVGAGM 79.623146 79.623146
AdobeXMP.dll Adobe XMP Core 2020/07/10-22:06:53 79.164488 79.164488
AdobeXMPFiles.dll Adobe XMP Files 2020/07/10-22:06:53 79.164488 79.164488
AdobeXMPScript.dll Adobe XMP Script 2020/07/10-22:06:53 79.164488 79.164488
adobe_caps.dll Adobe CAPS 10,0,0,6
AGM.dll AGM 2020/09/05-01:11:23 79.623884 79.623884
AID.dll AID DLL 1.0.0.12
AIDE.dll AIDE 2020/08/10-16:30:32 79.623154 79.623154
ARE.dll ARE 2020/09/05-01:11:23 79.623884 79.623884
AXE8SharedExpat.dll AXE8SharedExpat 2020/08/01-01:08:32 79.622927 79.622927
AXEDOMCore.dll AXEDOMCore 2020/08/01-01:08:32 79.622927 79.622927
Bib.dll BIB 2020/09/05-01:11:23 79.623884 79.623884
BIBUtils.dll BIBUtils 2020/09/05-01:11:23 79.623884 79.623884
boost_date_time.dll photoshopdva 12.1.0
boost_filesystem.dll photoshopdva 12.1.0
boost_system.dll photoshopdva 12.1.0
boost_threads.dll photoshopdva 12.1.0
CoolType.dll CoolType 2020/09/05-01:11:23 79.623884 79.623884
CRClient.dll Adobe Crash Reporter Client DLL 3.0.2.0
DirectML.dll DirectML Redistributable Library 1.0.200514-0504.1.redist-dml-2.1.0.dcd3712
dnssd.dll Bonjour 3,0,0,2
dvaaccelerate.dll photoshopdva 12.1.0
dvaappsupport.dll photoshopdva 12.1.0
dvaaudiodevice.dll photoshopdva 12.1.0
dvacore.dll photoshopdva 12.1.0
dvacrashhandler.dll Adobe Audition CC 2017 10.0.0
dvamarshal.dll photoshopdva 12.1.0
dvamediatypes.dll photoshopdva 12.1.0
dvametadata.dll photoshopdva 12.1.0
dvametadataapi.dll photoshopdva 12.1.0
dvametadataui.dll photoshopdva 12.1.0
dvaplayer.dll photoshopdva 12.1.0
dvascripting.dll photoshopdva 12.1.0
dvatransport.dll photoshopdva 12.1.0
dvaui.dll photoshopdva 12.1.0
dvaunittesting.dll photoshopdva 12.1.0
dynamic-torqnative.dll Unified Extensibility Platform uxp-4.1.2.214
dynamiclink.dll photoshopdva 12.1.0
ExtendScript.dll ExtendScript 2019/07/29-10:07:31 82.2 82.2
icucnv66.dll International Components for Unicode Build dev.1a8973dfe99250a665e321702b3d76963c65bdfe
icudt66.dll International Components for Unicode Build dev.1a8973dfe99250a665e321702b3d76963c65bdfe
icuuc66.dll International Components for Unicode Build dev.1a8973dfe99250a665e321702b3d76963c65bdfe
igestep30.dll IGES Reader 9.3.0.113
ippcc.dll ippCC. Intel(R) Integrated Performance Primitives. Color Conversion. 2020.0.1 (r0x35c5ec66)
ippcck0.dll ippCC. Intel(R) Integrated Performance Primitives. Color Conversion. 2020.0.1 (r0x35c5ec66)
ippccl9.dll ippCC. Intel(R) Integrated Performance Primitives. Color Conversion. 2020.0.1 (r0x35c5ec66)
ippccy8.dll ippCC. Intel(R) Integrated Performance Primitives. Color Conversion. 2020.0.1 (r0x35c5ec66)
ippcore.dll core. Intel(R) Integrated Performance Primitives. Core Library. 2020.0.1 (r0x35c5ec66)
ippcv.dll ippCV. Intel(R) Integrated Performance Primitives. Computer Vision. 2020.0.1 (r0x35c5ec66)
ippcvk0.dll ippCV. Intel(R) Integrated Performance Primitives. Computer Vision. 2020.0.1 (r0x35c5ec66)
ippcvl9.dll ippCV. Intel(R) Integrated Performance Primitives. Computer Vision. 2020.0.1 (r0x35c5ec66)
ippcvy8.dll ippCV. Intel(R) Integrated Performance Primitives. Computer Vision. 2020.0.1 (r0x35c5ec66)
ippi.dll ippIP. Intel(R) Integrated Performance Primitives. Image Processing. 2020.0.1 (r0x35c5ec66)
ippik0.dll ippIP. Intel(R) Integrated Performance Primitives. Image Processing. 2020.0.1 (r0x35c5ec66)
ippil9.dll ippIP. Intel(R) Integrated Performance Primitives. Image Processing. 2020.0.1 (r0x35c5ec66)
ippiy8.dll ippIP. Intel(R) Integrated Performance Primitives. Image Processing. 2020.0.1 (r0x35c5ec66)
ipps.dll ippSP. Intel(R) Integrated Performance Primitives. Signal Processing. 2020.0.1 (r0x35c5ec66)
ippsk0.dll ippSP. Intel(R) Integrated Performance Primitives. Signal Processing. 2020.0.1 (r0x35c5ec66)
ippsl9.dll ippSP. Intel(R) Integrated Performance Primitives. Signal Processing. 2020.0.1 (r0x35c5ec66)
ippsy8.dll ippSP. Intel(R) Integrated Performance Primitives. Signal Processing. 2020.0.1 (r0x35c5ec66)
ippvm.dll ippVM. Intel(R) Integrated Performance Primitives. Vector Math. 2020.0.1 (r0x35c5ec66)
ippvmk0.dll ippVM. Intel(R) Integrated Performance Primitives. Vector Math. 2020.0.1 (r0x35c5ec66)
ippvml9.dll ippVM. Intel(R) Integrated Performance Primitives. Vector Math. 2020.0.1 (r0x35c5ec66)
ippvmy8.dll ippVM. Intel(R) Integrated Performance Primitives. Vector Math. 2020.0.1 (r0x35c5ec66)
JP2KLib.dll JP2KLib 2020/06/29-16:59:49 79.275695 79.275695
libifcoremd.dll Intel(r) Visual Fortran Compiler 10.0 (Update A)
libiomp5md.dll Intel(R) OpenMP* Runtime Library 5.0
libmmd.dll Intel(R) C/C++/Fortran Compiler Mainline
LogSession.dll LogSession 8.1.0.68.49183
mediacoreif.dll photoshopdva 12.1.0
Microsoft.AI.MachineLearning.dll Microsoft® Windows® Operating System 1.3.20200515.1.eb5da13
MPS.dll MPS 2020/08/10-16:30:32 79.623129 79.623129
onnxruntime.dll Microsoft® Windows® Operating System 1.3.20200515.1.eb5da13
opencv_world440.dll OpenCV library 4.4.0
Photoshop.dll Adobe Photoshop 2021 22.0
Plugin.dll Adobe Photoshop 2021 22.0
PlugPlugExternalObject.dll Adobe(R) CEP PlugPlugExternalObject Standard Dll (64 bit) 10.0.0
PlugPlugOwl.dll Adobe(R) CSXS PlugPlugOwl Standard Dll (64 bit) 10.0.0.80
PSCloud.dll 1.0.0.1
PSViews.dll Adobe Photoshop 2021 22.0
ScCore.dll ScCore 2019/07/29-10:07:31 82.2 82.2
SVGRE.dll SVGRE 79.623146 79.623146
svml_dispmd.dll Intel(R) C/C++/Fortran Compiler Mainline
tbb.dll Intel(R) Threading Building Blocks for Windows 2020, 2, 2020, 0311
tbbmalloc.dll Intel(R) Threading Building Blocks for Windows 2020, 2, 2020, 0311
TfFontMgr.dll FontMgr 9.3.0.113
TfKernel.dll Kernel 9.3.0.113
TFKGEOM.dll Kernel Geom 9.3.0.113
TFUGEOM.dll Adobe, UGeom© 9.3.0.113
VulcanControl.dll Vulcan Application Control Library 6.5.0.000
VulcanMessage5.dll Vulcan Message Library 6.5.0.000
WinRTSupport.dll Adobe Photoshop Windows RT Support 21.0.0.0
WRServices.dll WRServices Build 16.0.0.4539038 16.0.0.4539038
wu3d.dll U3D Writer 9.3.0.113
Unified Extensibility Platform uxp-4.1.2.214
Required plugins:
Accented Edges 22.0 - from the file “Filter Gallery.8bf”
Adaptive Wide Angle 22.0 - from the file “Adaptive Wide Angle.8bf”
Angled Strokes 22.0 - from the file “Filter Gallery.8bf”
Average 22.0 (20201006.r.35 2020/10/06: 4587a1caa63) - from the file “Average.8bf”
Bas Relief 22.0 - from the file “Filter Gallery.8bf”
BMP 22.0 - from the file “Standard MultiPlugin.8bf”
Camera Raw 14.4.1 - from the file “Camera Raw.8bi”
Camera Raw Filter 14.4.1 - from the file “Camera Raw.8bi”
Chalk && Charcoal 22.0 - from the file “Filter Gallery.8bf”
Charcoal 22.0 - from the file “Filter Gallery.8bf”
Chrome 22.0 - from the file “Filter Gallery.8bf”
Cineon 22.0 (20201006.r.35 2020/10/06: 4587a1caa63) - from the file “Cineon.8bi”
Clouds 22.0 (20201006.r.35 2020/10/06: 4587a1caa63) - from the file “Clouds.8bf”
Color Halftone 22.0 - from the file “Standard MultiPlugin.8bf”
Colored Pencil 22.0 - from the file “Filter Gallery.8bf”
Conté Crayon 22.0 - from the file “Filter Gallery.8bf”
Craquelure 22.0 - from the file “Filter Gallery.8bf”
Crop and Straighten Photos 22.0 (20201006.r.35 2020/10/06: 4587a1caa63) - from the file “CropPhotosAuto.8li”
Crop and Straighten Photos Filter 22.0 - from the file “Standard MultiPlugin.8bf”
Crosshatch 22.0 - from the file “Filter Gallery.8bf”
Crystallize 22.0 - from the file “Standard MultiPlugin.8bf”
Cutout 22.0 - from the file “Filter Gallery.8bf”
Dark Strokes 22.0 - from the file “Filter Gallery.8bf”
De-Interlace 22.0 - from the file “Standard MultiPlugin.8bf”
Dicom 22.0 - from the file “Dicom.8bi”
Difference Clouds 22.0 (20201006.r.35 2020/10/06: 4587a1caa63) - from the file “Clouds.8bf”
Diffuse Glow 22.0 - from the file “Filter Gallery.8bf”
Displace 22.0 - from the file “Standard MultiPlugin.8bf”
Dry Brush 22.0 - from the file “Filter Gallery.8bf”
Eazel Acquire 22.0 (20201006.r.35 2020/10/06: 4587a1caa63) - from the file “EazelAcquire.8ba”
Entropy 22.0 (20201006.r.35 2020/10/06: 4587a1caa63) - from the file “statistics.8ba”
Export Color Lookup Tables 22.0 (20201006.r.35 2020/10/06: 4587a1caa63) - from the file “Export3DLUT.8be”
Extrude 22.0 - from the file “Standard MultiPlugin.8bf”
FastCore Routines 22.0 (20201006.r.35 2020/10/06: 4587a1caa63) - from the file “FastCore.8bx”
Fibers 22.0 - from the file “Standard MultiPlugin.8bf”
Film Grain 22.0 - from the file “Filter Gallery.8bf”
Filter Gallery 22.0 - from the file “Filter Gallery.8bf”
Fresco 22.0 - from the file “Filter Gallery.8bf”
Glass 22.0 - from the file “Filter Gallery.8bf”
Glowing Edges 22.0 - from the file “Filter Gallery.8bf”
Grain 22.0 - from the file “Filter Gallery.8bf”
Graphic Pen 22.0 - from the file “Filter Gallery.8bf”
Halftone Pattern 22.0 - from the file “Filter Gallery.8bf”
Halide Bottlenecks 22.0 (20201006.r.35 2020/10/06: 4587a1caa63) - from the file “HalideBottlenecks.8bx”
HDRMergeUI 22.0 - from the file “HDRMergeUI.8bf”
HSB/HSL 22.0 - from the file “Standard MultiPlugin.8bf”
IFF Format 22.0 - from the file “Standard MultiPlugin.8bf”
IGES 22.0 (20201006.r.35 2020/10/06: 4587a1caa63) - from the file “U3D.8bi”
Ink Outlines 22.0 - from the file “Filter Gallery.8bf”
JPEG 2000 22.0 - from the file “JPEG2000.8bi”
Kurtosis 22.0 (20201006.r.35 2020/10/06: 4587a1caa63) - from the file “statistics.8ba”
Lens Blur 22.0 - from the file “Lens Blur.8bf”
Lens Correction 22.0 - from the file “Lens Correction.8bf”
Lens Flare 22.0 - from the file “Standard MultiPlugin.8bf”
Liquify 22.0 - from the file “Liquify.8bf”
Matlab Operation 22.0 (20201006.r.35 2020/10/06: 4587a1caa63) - from the file “ChannelPort.8bf”
Maximum 22.0 (20201006.r.35 2020/10/06: 4587a1caa63) - from the file “statistics.8ba”
Mean 22.0 (20201006.r.35 2020/10/06: 4587a1caa63) - from the file “statistics.8ba”
Measurement Core 22.0 (20201006.r.35 2020/10/06: 4587a1caa63) - from the file “MeasurementCore.8me”
Median 22.0 (20201006.r.35 2020/10/06: 4587a1caa63) - from the file “statistics.8ba”
Mezzotint 22.0 - from the file “Standard MultiPlugin.8bf”
Minimum 22.0 (20201006.r.35 2020/10/06: 4587a1caa63) - from the file “statistics.8ba”
MMXCore Routines 22.0 (20201006.r.35 2020/10/06: 4587a1caa63) - from the file “MMXCore.8bx”
Mosaic Tiles 22.0 - from the file “Filter Gallery.8bf”
Multiprocessor Support 22.0 (20201006.r.35 2020/10/06: 4587a1caa63) - from the file “MultiProcessor Support.8bx”
Neon Glow 22.0 - from the file “Filter Gallery.8bf”
Note Paper 22.0 - from the file “Filter Gallery.8bf”
NTSC Colors 22.0 (20201006.r.35 2020/10/06: 4587a1caa63) - from the file “NTSC Colors.8bf”
Ocean Ripple 22.0 - from the file “Filter Gallery.8bf”
OpenEXR 22.0 - from the file “Standard MultiPlugin.8bf”
Paint Daubs 22.0 - from the file “Filter Gallery.8bf”
Palette Knife 22.0 - from the file “Filter Gallery.8bf”
Patchwork 22.0 - from the file “Filter Gallery.8bf”
Paths to Illustrator 22.0 - from the file “Standard MultiPlugin.8bf”
PCX 22.0 (20201006.r.35 2020/10/06: 4587a1caa63) - from the file “PCX.8bi”
Photocopy 22.0 - from the file “Filter Gallery.8bf”
Picture Package Filter 22.0 (20201006.r.35 2020/10/06: 4587a1caa63) - from the file “ChannelPort.8bf”
Pinch 22.0 - from the file “Standard MultiPlugin.8bf”
Pixar 22.0 (20201006.r.35 2020/10/06: 4587a1caa63) - from the file “Pixar.8bi”
Plaster 22.0 - from the file “Filter Gallery.8bf”
Plastic Wrap 22.0 - from the file “Filter Gallery.8bf”
Pointillize 22.0 - from the file “Standard MultiPlugin.8bf”
Polar Coordinates 22.0 - from the file “Standard MultiPlugin.8bf”
Portable Bit Map 22.0 (20201006.r.35 2020/10/06: 4587a1caa63) - from the file “PBM.8bi”
Poster Edges 22.0 - from the file “Filter Gallery.8bf”
PRC 22.0 (20201006.r.35 2020/10/06: 4587a1caa63) - from the file “U3D.8bi”
Radial Blur 22.0 - from the file “Standard MultiPlugin.8bf”
Radiance 22.0 (20201006.r.35 2020/10/06: 4587a1caa63) - from the file “Radiance.8bi”
Range 22.0 (20201006.r.35 2020/10/06: 4587a1caa63) - from the file “statistics.8ba”
Render Color Lookup Grid 22.0 (20201006.r.35 2020/10/06: 4587a1caa63) - from the file “Export3DLUT.8be”
Reticulation 22.0 - from the file “Filter Gallery.8bf”
Ripple 22.0 - from the file “Standard MultiPlugin.8bf”
Rough Pastels 22.0 - from the file “Filter Gallery.8bf”
Save for Web 22.0 - from the file “Save for Web.8be”
ScriptingSupport 22.0 - from the file “ScriptingSupport.8li”
Shake Reduction 22.0 - from the file “Shake Reduction.8bf”
Shear 22.0 - from the file “Standard MultiPlugin.8bf”
Skewness 22.0 (20201006.r.35 2020/10/06: 4587a1caa63) - from the file “statistics.8ba”
Smart Blur 22.0 - from the file “Standard MultiPlugin.8bf”
Smudge Stick 22.0 - from the file “Filter Gallery.8bf”
Solarize 22.0 (20201006.r.35 2020/10/06: 4587a1caa63) - from the file “Solarize.8bf”
Spaces 22.0 - from the file “Spaces.8li”
Spatter 22.0 - from the file “Filter Gallery.8bf”
Spherize 22.0 - from the file “Standard MultiPlugin.8bf”
Sponge 22.0 - from the file “Filter Gallery.8bf”
Sprayed Strokes 22.0 - from the file “Filter Gallery.8bf”
Stained Glass 22.0 - from the file “Filter Gallery.8bf”
Stamp 22.0 - from the file “Filter Gallery.8bf”
Standard Deviation 22.0 (20201006.r.35 2020/10/06: 4587a1caa63) - from the file “statistics.8ba”
Sumi-e 22.0 - from the file “Filter Gallery.8bf”
Summation 22.0 (20201006.r.35 2020/10/06: 4587a1caa63) - from the file “statistics.8ba”
Targa 22.0 - from the file “Standard MultiPlugin.8bf”
Texturizer 22.0 - from the file “Filter Gallery.8bf”
Tiles 22.0 - from the file “Standard MultiPlugin.8bf”
Torn Edges 22.0 - from the file “Filter Gallery.8bf”
Twirl 22.0 - from the file “Standard MultiPlugin.8bf”
U3D 22.0 (20201006.r.35 2020/10/06: 4587a1caa63) - from the file “U3D.8bi”
Underpainting 22.0 - from the file “Filter Gallery.8bf”
Vanishing Point 22.0 - from the file “VanishingPoint.8bf”
Variance 22.0 (20201006.r.35 2020/10/06: 4587a1caa63) - from the file “statistics.8ba”
Water Paper 22.0 - from the file “Filter Gallery.8bf”
Watercolor 22.0 - from the file “Filter Gallery.8bf”
Wave 22.0 - from the file “Standard MultiPlugin.8bf”
WIA Support 22.0 (20201006.r.35 2020/10/06: 4587a1caa63) - from the file “WIASupport.8li”
Wind 22.0 - from the file “Standard MultiPlugin.8bf”
Wireless Bitmap 22.0 (20201006.r.35 2020/10/06: 4587a1caa63) - from the file “WBMP.8bi”
ZigZag 22.0 - from the file “Standard MultiPlugin.8bf”
Optional and third party plugins: NONE
Duplicate and Disabled plugins: NONE
Plugins that failed to load: NONE
Unified Extensibility Platform - Extensions:
com.adobe.ccx.start (L) 3.7.0.120 - from the file "C:\Program Files\Adobe\Adobe Photoshop 2021\Required\UXP/\com.adobe.ccx.start\"
CDO: 1.76.8
CmdN: 1.5.14
CDP: 1.100.14
com.adobe.unifiedpanel (L) 1.0.5.4 - from the file "C:\Program Files\Adobe\Adobe Photoshop 2021\Required\UXP/\com.adobe.unifiedpanel\"
com.adobe.ccx.timeline (P) 2.6.27.0 - from the file "C:\Program Files\Adobe\Adobe Photoshop 2021\Required\UXP/\com.adobe.ccx.timeline\"
com.adobe.nfp.gallery (P) 1.2.99.0 - from the file "C:\Program Files\Adobe\Adobe Photoshop 2021\Required\UXP/\com.adobe.nfp.gallery\"
com.adobe.photoshop.exportAs (P) 5.1.2.0 - from the file "C:\Program Files\Adobe\Adobe Photoshop 2021\Required\UXP/\com.adobe.photoshop.exportAs\"
com.adobe.photoshop.personalization (L) 1.0.0.0 - from the file "C:\Program Files\Adobe\Adobe Photoshop 2021\Required\UXP/\com.adobe.photoshop.personalization\"
com.adobe.pluginspanel (P) 1.0.50.0 - from the file "C:\Program Files\Adobe\Adobe Photoshop 2021\Required\UXP/\com.adobe.pluginspanel\"
Extensions:
Libraries 1.0.0 - from the file “C:\Program Files\Common Files\Adobe\CEP\extensions\CC_LIBRARIES_PANEL_EXTENSION_3_19_218-2\index.html”
Adobe Textile Designer (Pattern) - Beta 0.0.160389 - from the file “C:\Users\Carmen Anderson\AppData\Roaming\Adobe\CEP\extensions\com.adobe.TextileDesignerPattern\index.html”
Home 2.16.0 - from the file “C:\Program Files (x86)\Common Files\Adobe\CEP\extensions\com.adobe.ccx.start-2.16.0\index.html?v=2.16.0.8”
Export As 4.8.13 - from the file “C:\Program Files\Adobe\Adobe Photoshop 2021\Required\CEP\extensions\com.adobe.photoshop.crema\index.html”
com.adobe.TextileDesignerExport.ExportExtension 0.0.160389 - from the file “C:\Users\Carmen Anderson\AppData\Roaming\Adobe\CEP\extensions\com.adobe.TextileDesignerExport\index.html”
New Document 3.5.0 - from the file “C:\Program Files (x86)\Common Files\Adobe\CEP\extensions\com.adobe.ccx.fnft-3.5.0\fnft.html?v=3.5.0.4”
com.adobe.capture.extension 1.0.0 - from the file “C:\Program Files\Common Files\Adobe\CEP\extensions\CC_LIBRARIES_PANEL_EXTENSION_3_19_218-2\extensions\capture\capture.html”
com.adobe.stock.panel.licensing-embedded 1.0.0 - from the file “C:\Program Files\Common Files\Adobe\CEP\extensions\CC_LIBRARIES_PANEL_EXTENSION_3_19_218-2\extensions\stock-panel-licensing\index.html”
com.adobe.TextileDesignerColor.ColorLibBrowserExtension 0.0.160389 - from the file “C:\Users\Carmen Anderson\AppData\Roaming\Adobe\CEP\extensions\com.adobe.TextileDesignerColor\reflib\colorlib.html”
Adobe Color Themes 6.1.0 - from the file “C:\Program Files\Adobe\Adobe Photoshop 2021\Required\CEP\extensions\com.adobe.KulerPanel.html\index.html”
Adobe Textile Designer (Previewer) - Beta 0.0.160389 - from the file “C:\Users\Carmen Anderson\AppData\Roaming\Adobe\CEP\extensions\com.adobe.TextileDesignerPreviewer\index.html”
com.adobe.TextileDesignerColor.ColorPickerExtension 0.0.160389 - from the file “C:\Users\Carmen Anderson\AppData\Roaming\Adobe\CEP\extensions\com.adobe.TextileDesignerColor\color-picker\color-picker.html”
Adobe Textile Designer (Colorway) - Beta 0.0.160389 - from the file “C:\Users\Carmen Anderson\AppData\Roaming\Adobe\CEP\extensions\com.adobe.TextileDesignerColor\color\index.html”
Export As 4.8.13 - from the file “C:\Program Files\Adobe\Adobe Photoshop 2021\Required\CEP\extensions\com.adobe.photoshop.crema\index.html”
com.adobe.cclibraries.manager 1.0.0 - from the file “C:\Program Files\Common Files\Adobe\CEP\extensions\CC_LIBRARIES_PANEL_EXTENSION_3_19_218-2\manager.html”
Installed TWAIN devices: NONE
