Automation Blocks - create individual timelines from selected clips
Hello
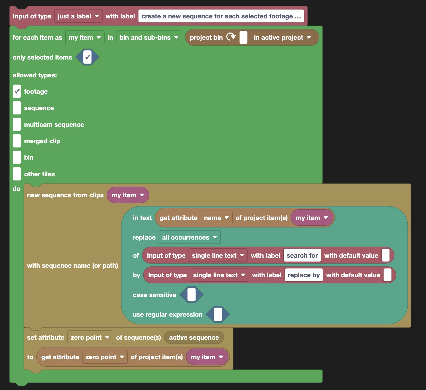
Using Automated Block, I am trying to create individual sequences to the spec of selected clips in the PP project panel. The created sequences’ timecode should be the same as the clip that it was created from.
Looking through the nodes available , I cannot see anything that might do this.
Any thoughts are most welcome.
Thank you

