Inspiring
March 4, 2025
Answered
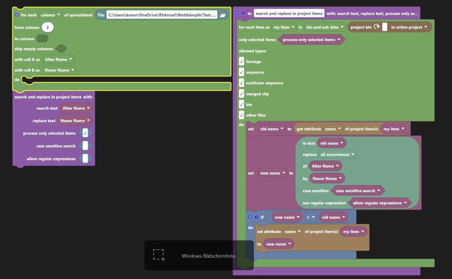
Automation Blocks Renaming multiple Timelines based on Excel.
- March 4, 2025
- 1 reply
- 3303 views
For a project, I regularly have to rename a lot of timelines based on a template from Excel. I used to do this manually, which takes a lot of time. Now I would like to automate this with the help of Automation Blocks. Unfortunately, I don't know what the appropriate script has to look like to realise this. Based on another script I have tried this so far as you can see on the screenshot. Unfortunately it does not work like this. What do I have to change to make it work?
