Scripting for Premiere Pro CC / Premiere Pro CC 2014
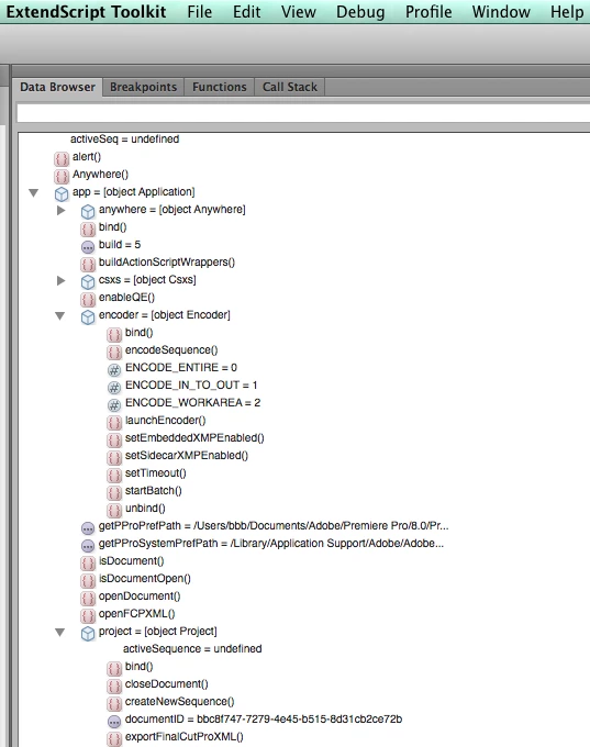
Using Extendscript Toolkit I've found that it can possible to scripting for Premiere Pro CC and Premiere Pro CC 2014, but my question is:
Why Adobe don't provide any relative scripting guide?? (It's essential to see at least the Object Model)

