Inspiring
April 8, 2024
Question
Segmentation rules are not working properly
- April 8, 2024
- 1 reply
- 376 views
Manual translation German-English(GB) via XLIFF
Translation tool = XTM Cloud
Problem:
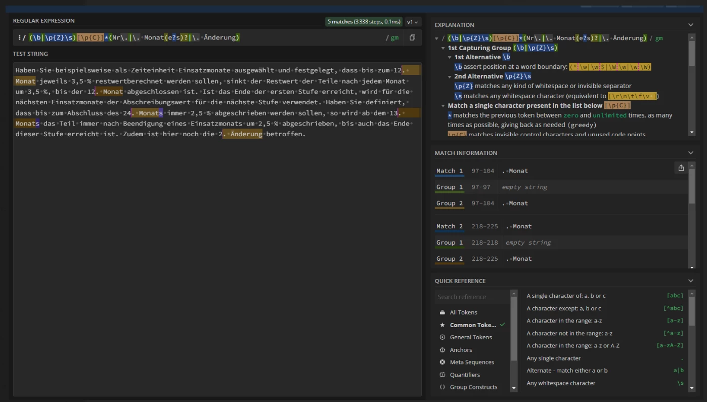
Unwanted segmentation by number/point combination (e.g. 12. month)
(Screen_1)
SRX file was supplemented with segmentation rule:
(Screen_2)
<rule break="no">
<beforebreak>(\b|\p{Z}\s)[\p{C}]*(Nr\.|\. Month(s)?|\. change)</beforebreak>
<afterbreak>[\p{C}]*[\p{Z}\s]+[\p{C}]*[\p{N}]</afterbreak>
</rule>
According to 'Regex' the rule should be correct.
(Screen_3)
Changed SRX file replaced in corresponding folder
(Screen_4)
However, new rule is not taken into account when XLIFF is exported again from Robohelp
(Screen_5)
Wrong workflow? Wrong rule?
