Exit
  • Global community
    • Language:
      • Deutsch
      • English
      • Español
      • Français
      • Português
  • 日本語コミュニティ
  • 한국 커뮤니티
1

In premiere pro can an effect (mosaic) be applied to an adjustment layer using Automation Blocks?

Community Beginner ,
Feb 26, 2024 Feb 26, 2024

I want automation blocks to bring in an adjustment layer, and apply the mosaic effect with a mask already set.  I can get the adjustment layer to work, is there any way to apply an effect with automation blocks?

TOPICS
SDK
2.8K
Translate
Report
Community guidelines
Be kind and respectful, give credit to the original source of content, and search for duplicates before posting. Learn more
community guidelines

correct answers 1 Correct answer

Community Expert , Apr 04, 2024 Apr 04, 2024

Today we published an update of Automation Blocks, which includes a block to execute arbitrary jsx code

You can use this now also to execute the qe dom code you found to apply effects to clips.

See here:

https://docs.mamoworld.com/automation-blocks/block-reference/prOther#clip-apply-effect

 

Translate
Community Expert ,
Feb 26, 2024 Feb 26, 2024

Hi Jeremy,

unfortunately, the scripting engine of Pr cannot apply effects, yet, therefore Automation Blocks also cannot do it. I am sorry, but I don't know of any workaround for that (except for using Ae instead of Pr - in Ae you can apply effects and presets with Automation Blocks easily).

 

Mathias Möhl - Developer of tools like BeatEdit and Automation Blocks for Premiere Pro and After Effects
Translate
Report
Community guidelines
Be kind and respectful, give credit to the original source of content, and search for duplicates before posting. Learn more
community guidelines
New Here ,
Mar 09, 2024 Mar 09, 2024

Is there any way to execute separate .jsx file within automation blocks? 
I found this video on yt where the author applies effect with the script he made, I'm quite new to this, but how is this different to automation blocks? 

Translate
Report
Community guidelines
Be kind and respectful, give credit to the original source of content, and search for duplicates before posting. Learn more
community guidelines
Community Expert ,
Mar 09, 2024 Mar 09, 2024

Wow, this is very interesting! I was not aware that this is possible.

The tutorial uses functions from the qe dom. This is a part of the scripting engine, which is not documented and only indended to be used by Adobe internally. This also means, there is no support for those and they could in principle break any time. But very exciting to see that it is possible. I just added a note about this on my todo list - maybe I should support adding effects using that method, too.

 

Currently, executing custom extendscript code is not possible, yet, but I have it on my feature request list already. Could happen that this will be added in the next few month.

Mathias Möhl - Developer of tools like BeatEdit and Automation Blocks for Premiere Pro and After Effects
Translate
Report
Community guidelines
Be kind and respectful, give credit to the original source of content, and search for duplicates before posting. Learn more
community guidelines
New Here ,
Mar 09, 2024 Mar 09, 2024

Hey, that's sweet. Thanks for the reply

Translate
Report
Community guidelines
Be kind and respectful, give credit to the original source of content, and search for duplicates before posting. Learn more
community guidelines
Community Expert ,
Apr 04, 2024 Apr 04, 2024

Today we published an update of Automation Blocks, which includes a block to execute arbitrary jsx code

You can use this now also to execute the qe dom code you found to apply effects to clips.

See here:

https://docs.mamoworld.com/automation-blocks/block-reference/prOther#clip-apply-effect

 

Mathias Möhl - Developer of tools like BeatEdit and Automation Blocks for Premiere Pro and After Effects
Translate
Report
Community guidelines
Be kind and respectful, give credit to the original source of content, and search for duplicates before posting. Learn more
community guidelines
New Here ,
Apr 04, 2024 Apr 04, 2024

This is amazing, I'll be using that. Thanks Mathias

Translate
Report
Community guidelines
Be kind and respectful, give credit to the original source of content, and search for duplicates before posting. Learn more
community guidelines
New Here ,
Nov 13, 2024 Nov 13, 2024

Hi, this is cool feature, but i cant figute out how to path myclip into this script.  Please explain.

Translate
Report
Community guidelines
Be kind and respectful, give credit to the original source of content, and search for duplicates before posting. Learn more
community guidelines
Community Expert ,
Nov 14, 2024 Nov 14, 2024

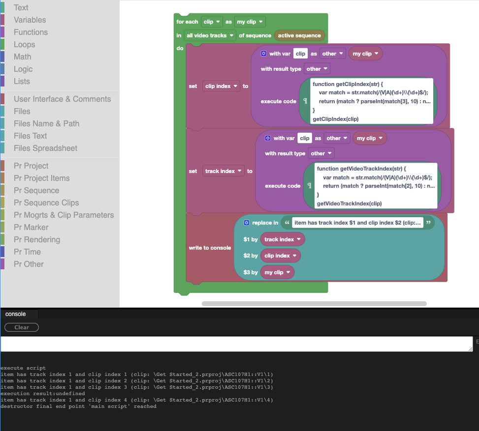
Here is some sample code, which extracts from a clip its track index and clip index:

Screenshot 2024-11-14 at 21.35.39.png

I added this example now to the Community Library at

Code Snippets/Sequence Clips/Extract Clip Index and Track Index from Clip.xml

How it works:

In Automation Blocks, the clip is represented as a path text which contains the track index and clip index at the end. The execute code blocks parse the path text with a regular expression and return the extracted parts.

Mathias Möhl - Developer of tools like BeatEdit and Automation Blocks for Premiere Pro and After Effects
Translate
Report
Community guidelines
Be kind and respectful, give credit to the original source of content, and search for duplicates before posting. Learn more
community guidelines
New Here ,
Nov 17, 2024 Nov 17, 2024

Thank you for your answer. This script gives clip index without consider freespaces beetwin clips.
Script that apply effects need clip index with freespaces considered. For 3rd clip it return clip index 3, but effects will apply to 2nd clip as there is a freespace, that counts as 2. Is it possible to get clip index with freespaces considered?

 

Translate
Report
Community guidelines
Be kind and respectful, give credit to the original source of content, and search for duplicates before posting. Learn more
community guidelines
Community Expert ,
Nov 18, 2024 Nov 18, 2024

Oh, yes, you are right. The QeDom counts gaps as clips, too...

Try this one - the idea is to loop over all clips until we found the clip we are interested in. On that way, we count both the clips and the gaps between them:

Screenshot 2024-11-18 at 12.23.00.png

Mathias Möhl - Developer of tools like BeatEdit and Automation Blocks for Premiere Pro and After Effects
Translate
Report
Community guidelines
Be kind and respectful, give credit to the original source of content, and search for duplicates before posting. Learn more
community guidelines
Community Beginner ,
Nov 26, 2024 Nov 26, 2024

Does Automation block allow to set a particular action in the plugin to a hotkey?
I.e. I have an arbitrary .jsx and I want to run it when I press Z.

Translate
Report
Community guidelines
Be kind and respectful, give credit to the original source of content, and search for duplicates before posting. Learn more
community guidelines
Community Expert ,
Nov 26, 2024 Nov 26, 2024
LATEST

You can execute Automation Blocks scripts with hotkeys, but it needs Auto Hotkey or simlar external tools, as described here:
https://docs.mamoworld.com/automation-blocks/remoteExecution

Also, to turn a jsx script into an Automation Blocks tool, you need to wrap it into an Execute Code block:
https://docs.mamoworld.com/automation-blocks/block-reference/prOther#pr_execute_code

Mathias Möhl - Developer of tools like BeatEdit and Automation Blocks for Premiere Pro and After Effects
Translate
Report
Community guidelines
Be kind and respectful, give credit to the original source of content, and search for duplicates before posting. Learn more
community guidelines