Anyone else having issues with the ExtUngroup script (Sergey Osokin)?
Hi! I think this script is amazing (thanks Sergey Osokin), but I'm having a small issue. ExtUngroup.jsx
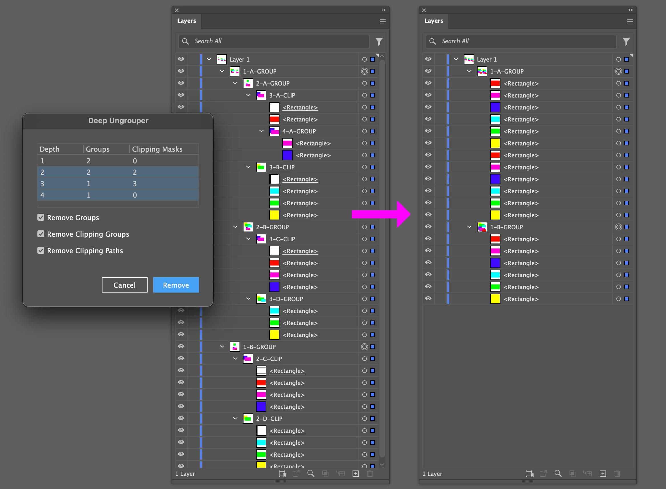
When I check "Release Clipping Masks" and "Remove Mask Shapes" without checking "Ungroup All", the script still ungroups everything.
I'm not good with code, but I already tried to find a solution using Gemini and ChatGPT — they made over 50 attempts but couldn't fix it.
Is it possible for the script to release the clipping masks and remove the mask shapes without affecting the group structure?
You can watch the video demonstrating the issue at the following link: https://imgur.com/a/RXUy9Ji
Thanks in advance!




