Automation Blocks - Exporting text from ALL sequences to spreadsheet
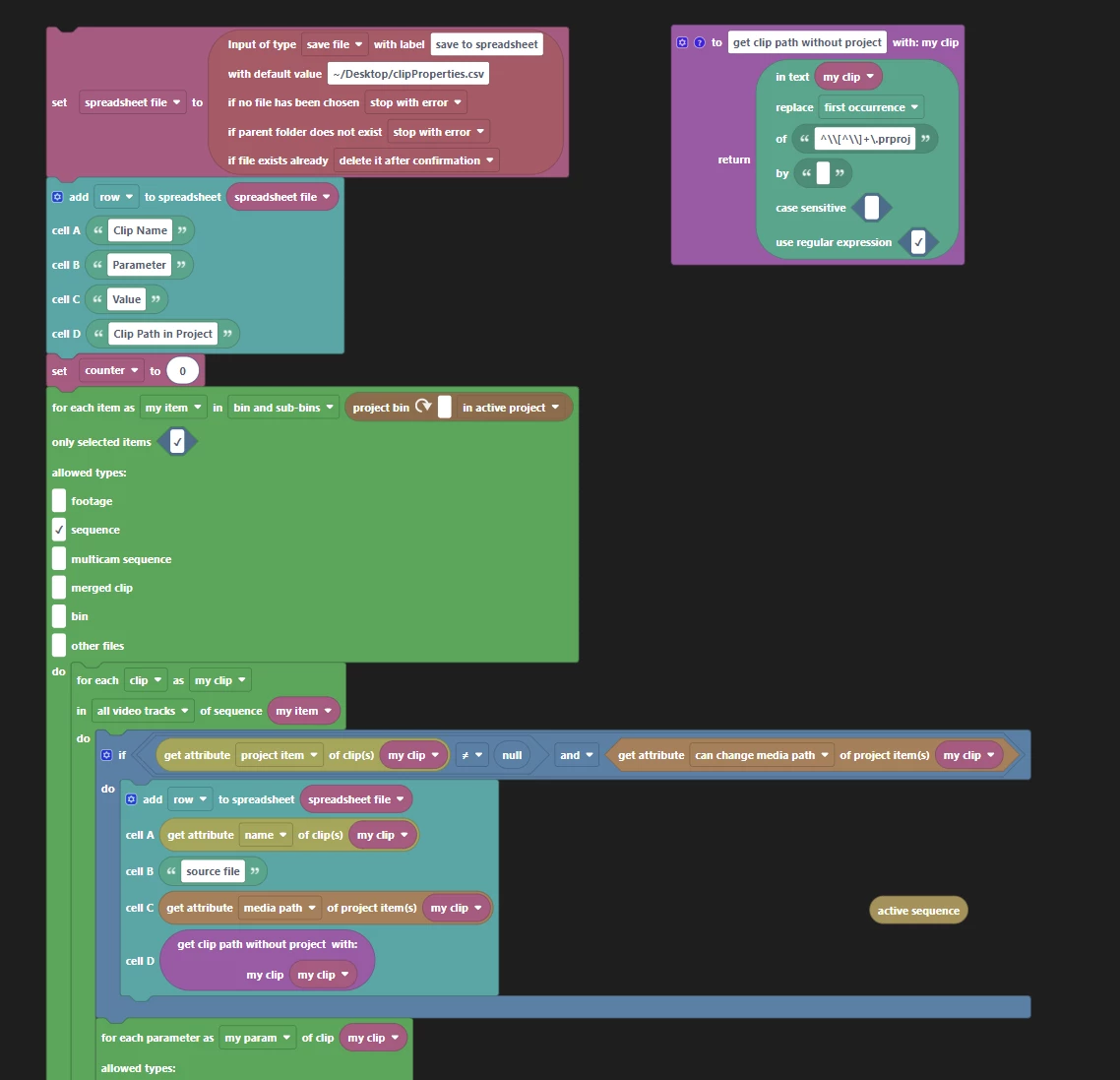
Hi Mathias, I wanted to continue our conversation from aescripts.com here on the forums. Thank you for providing me with this updated code block image. You were spot on to have the template block for exporting clip data embeded into the "For each sequence" block. It took me a while to get it to work but eventually got it to a place where I could export all the data for the selected sequences. Couldn't seem to get it to work as a Bin and Sub Bins option. I don't mind selecting the sequences though. The challange I am now facing is the time it takes to export all the clip data in those sequences. With only 3 sequences selected (out of 8), the export to .csv took 29 minutes. I feel like I'm missing something. My concern is the sheer amount of data i'm pushing from all these clips is irrelevant. All I really want to be able to do is export the text only from all the AE Mogrts in a project to a .CSV, Then I can translate and re-import the .CSV and have it update all AE Mogrts in all sequences in a chosen language based on the column. I've tried the template update AE Mogrt Texts with Spreadsheet, and it has been hit or miss for me. Punctuation seems to throw it off, and sometimes it misses whole text strings all together. I have used the Export Properties of selected clips to spreadsheet because it works reliably. It seems to make all the changes with accuracy. Creating a spreadsheet that has just the mogrt text and then reimporting it for the entire project is my goal. I can make this work by exporting massive amounts of data, but I'm concerned about the processing time. I know i'm doing it wrong, because I'm not much of a programmer. I'm attaching what I ended up with for the export of the data. Thanks Mathias.



