Skip to main content
Participant
July 4, 2023
Respondido

Blank screen on generation page [merged thread]

  • July 4, 2023
  • 113 respostas
  • 33770 Visualizações

Ich kann den ganzen Tag keine Bilder mehr generieren.

 

English translation (added by moderator):

I can't generate any more images all day.

Melhor resposta por droopydog500

Hello @Katharina20323107ryuw,

 

Can you try a hard refesh of that page? Hold the <SHIFT> key down and press refresh or reload.


If that does not work, do you have the same problem with Firefox and Safari?

My best,
    droopy

113 Respostas

droopydog500
Community Manager
Community Manager
May 4, 2025

Hello @niya_8573@Walo Yaya@Giddy_student5312,

 

Thank you for your messages.  I think this thread might address the issue you are having.

Can you please try doing a hard reload in the browser window by pressing "<SHIFT>" while hitting the reload/refresh button in the browser?

 

If that does not work, please tell us you then OS and browser you are using and their version numbers.


My best,
    droopy

Adobe Community Expert (not an Adobe employee)
Participant
May 4, 2025

이 화면 다음으로 넘거 가지지가 않습니다.

어떤 조치가 필요 할까요?

Participating Frequently
May 3, 2025

Venia usando la app en forma gratuita. Recién me suscribí y ahora me queda la pantalla en blanco (adjunto captura) y no me permite hacer nada mas. Ya cerré y volví a abrir, resetee la notbook y sigue bloqueado. Acabo de pagar y ahora no puedo usarla.... Como puedo reclamar a Adobe??

kglad
Community Expert
Community Expert
May 3, 2025

what app?

Participant
May 3, 2025

テキストから画像生成を行おうとすると、画面が真っ暗になり何もできない

 

クレジットなどは残っているので、クレジット関係ではなさそうです。
そもそも読み込みがうまくいっていない感じ

May 3, 2025

Hey @Giddy_student5312 

Let's start with a simple and sometimes easy solution: turn your computer off and on. 
Close the tab and start over.
Let us know if the problem persists.

Cheers
O. Nate

Participant
May 2, 2025

Hello

I'm experiencing bugs in Adobe Firefly. When I try to use any AI (photo, video), I get a black screen.

Can you help me, please?

droopydog500
Community Manager
Community Manager
May 2, 2025

Hello @William_Souza0801,

Thank you for your message.  I think this thread might address the issue you are having.

Can you please try doing a hard reload in the browser window by pressing "<SHIFT>" while hitting the reload/refresh button in the browser?

 

If that does not work, please tell us you then OS and browser you are using and their version numbers.


Thanks,
    droopy

Adobe Community Expert (not an Adobe employee)
Enzo5C2A
Participant
May 2, 2025

Hello,

 

I've been having a major issue with the Firefly web application for the past week or so: it just doesn't work. Image generation doesn't load, not even when I try and open an already-created image from the public gallery.

It feels like what would happen if I ran out of credits or something, but I see that I have 808/1,000 credits left and it refreshes in 3 days, so that's clearly not the problem here. It's also not a network connection issue, because I've tried in 3 different locations with different WiFi networks, with no success.

Whatever isn't working, I'd greatly appreciate it if it gets solved soon, as I'm a student and have been using Firefly to help with my project workflow.

 

Thank you!

Enzo5C2A
Participant
May 2, 2025

UPDATE: I just tried loading it on Safari and it works, but Google Chrome is my main browser of choice so I'd appreciate it if there was a solution for that.

Participant
May 2, 2025

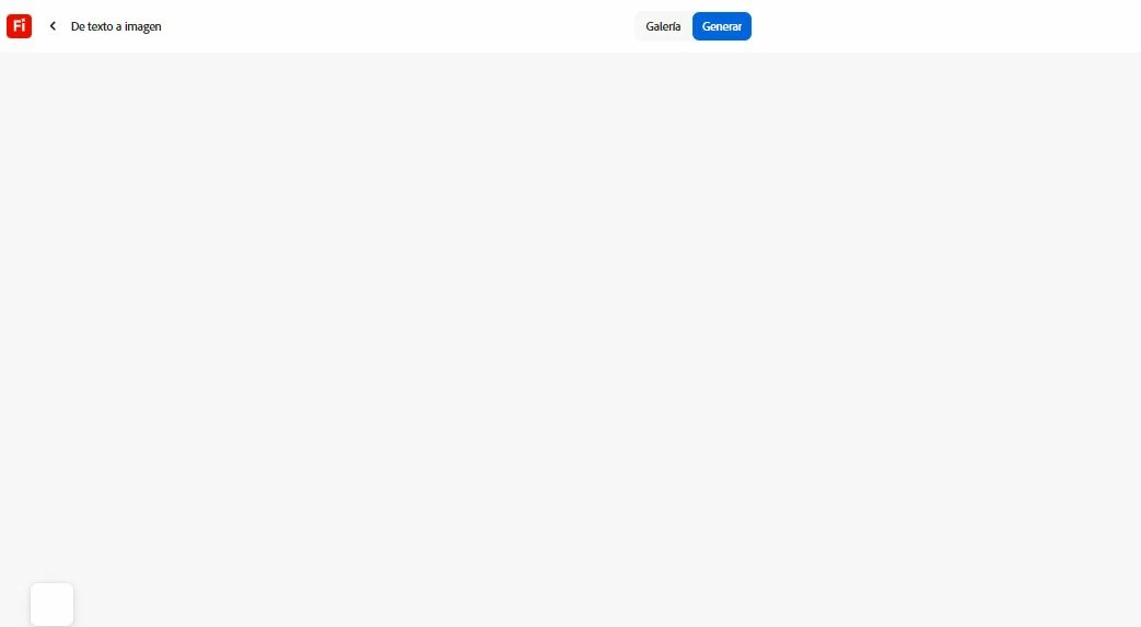
Minha página fica somente assim, quando vou gerar algum prompt

droopydog500
Community Manager
Community Manager
May 1, 2025

Hello @Drojas009,

Thank you for your message.  I think this thread might address the issue you are having.

Can you please try doing a hard reload in the browser window by pressing "<SHIFT>" while hitting the reload/refresh button in the browser?

 

If that does not work, please tell us you then OS and browser you are using and their version numbers.


Thanks,
    droopy

Adobe Community Expert (not an Adobe employee)
Participant
May 1, 2025

Hello, I can open the application, but it won't let me use its AI functions, none of them.